医脉通首页 我的产品 客服电话:010-64405225
帮助
1.下载浏览器插件
2.浏览器插件介绍
3.浏览器插件安装
1.解压浏览器插件
1.Chrome浏览器插件安装
2.Edge浏览器插件安装
4.登录文献王web
5.视频演示
6.常见问题
1. 下载浏览器插件

下载插件:点击按钮复制下载链接在浏览器中打开,下载最新医学文献王-网页文献助手插件(MedRef-Web Literature Assistant)

点击复制
2. 浏览器插件介绍

保存题录信息:一键保存PubMed、知网、万方、中华医学期刊全文数据库、维普等数据库文献信息到文献王Web端

批量保存题录信息:多选题录后,点击批量导入

翻译:使用专业医学翻译引擎,实现PubMed数据库英文标题、摘要翻译

PubMed数据库文献检索列表中翻译标题

PubMed数据库文献详情中翻译标题和摘要

复制:一键复制PubMed数据库标题。

PubMed工具条:显示期刊影响因子、中科院分区、WOS JCR分区、被引数量(可打开被引列表)、期刊类型、全文预览。

WOS分区:采用最新的JCR(Journal Citation Reports)数据,所显示的分区为该杂志在SCIE所用学科类别中的最佳排名。 比如,该杂志在A学科中排名Q1,在B学科中排名Q3,那么依据其最佳排名该杂志被标注为Q1。

SCI期刊分类:显示WOS_JCR期刊类型SCIE、SSCI、AHCI、ESCI

SCIE 科学引文索引扩展版(SCI Expanded)

SSCI 社会科学引文索引(Social Sciences Citation Index,SSCI)

AHCI 人文艺术引文索引数据库( Arts & Humanities Index,AHCI)

ESCI 新兴资源引文索引(Emerging Sources Citation Index)

引文索引:显示文献被引用(cited by)情况,实现引文追溯。

免费全文:提供免费PDF直接在医学文献王web端预览或sci-hub链接预览全文。

PubMed网站效果展示:

3. 浏览器插件解压与安装

1.解压浏览器插件

1)右键点击下载的MedRef-Web Literature Assistant.rar压缩文件,选择【解压到当前文件夹】,解压后获得文件夹《MedRef-Web Literature Assistant》,待用(注意:解压后文件夹请勿删除

2. Chrome浏览器插件安装

1)复制链接: chrome://extensions

2)打开Chrome浏览器(需最新版浏览器),粘贴链接到地址栏,按回车键进入“ 扩展中心 ” 页面。

3)打开右上角的【开发者模式】按钮,然后刷新页面

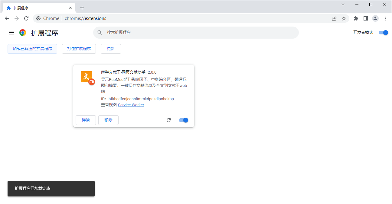
4)加载插件

加载方法1:把解压好的文件夹拖入扩展中心。

方法2:通过点击【加载已解压的扩展程序】,选择刚刚已解压的插件文件夹(注意:是文件夹),然后点击【选择文件夹】,即可加载成功。

成功提示

5)固定拓展程序,点击右上角扩展程序按钮,点击图钉,固定

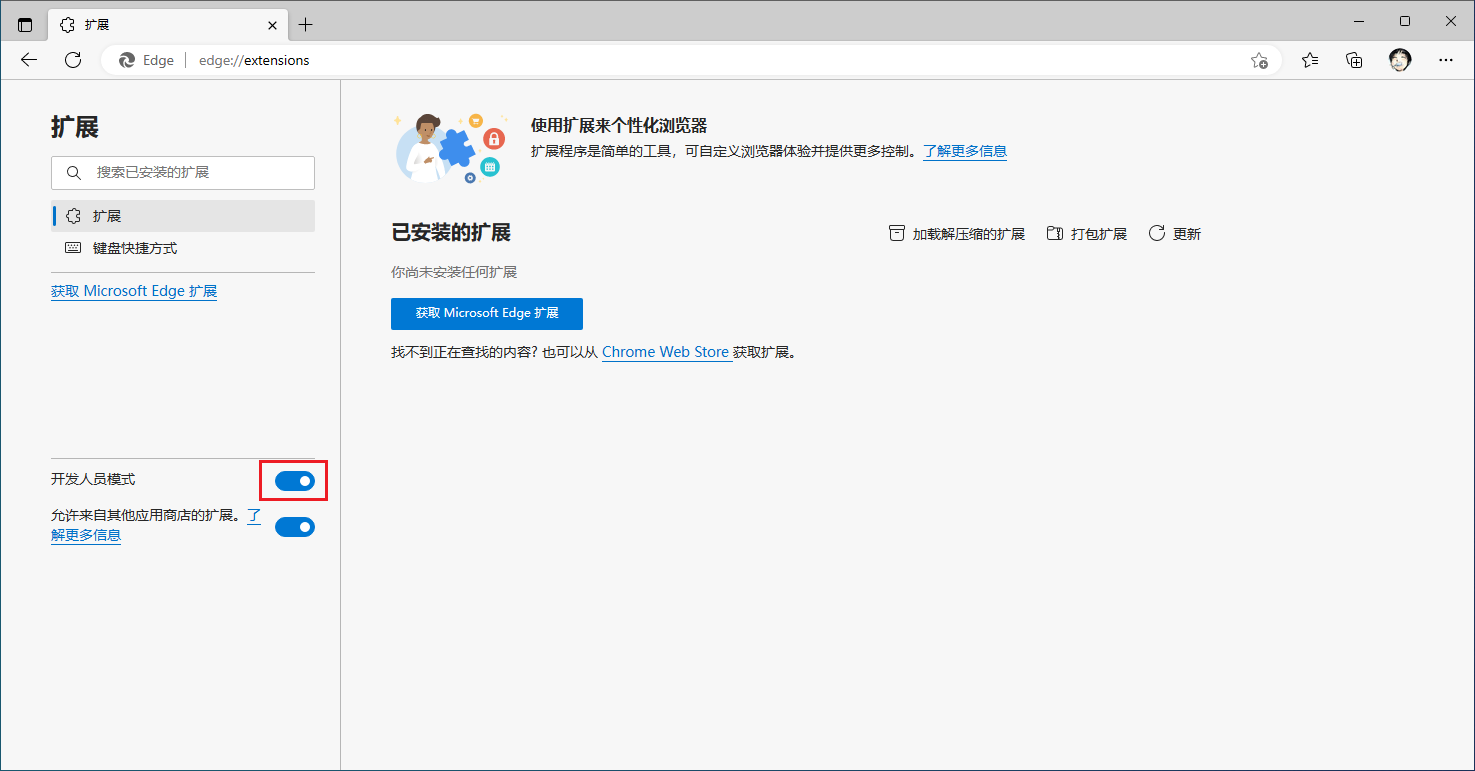
3. Edge浏览器插件安装

1)复制链接: edge://extensions/

2)打开Edge浏览器(需最新版浏览器),粘贴链接到地址栏,按回车键进入Edge“ 扩展” 页面

3)打开左边的【开发人员模式】按钮,然后刷新页面。

4)加载插件

方法1:把解压好的文件夹拖入扩展中心。

方法2:通过点击【加载已解压的扩展程序】,选择刚刚已解压的插件文件夹(注意:是文件夹),然后点击【选择文件夹】,即可加载成功。

成功提示

5)固定拓展程序,点击右上角扩展程序按钮,点击图钉,固定

4. 登录文献王web

1)点击医学文献王-网页文献助手拓展程序,打开插件面板,登录医学文献王账号

2)保存题录目录(默认保存在“文献”目录),点击目录列表中的文件夹名即可切换保存目录

5. 视频演示
6. 常见问题

1.如何更新拓展程序

答:打开Chrome浏览器或Edge浏览器的【管理拓展程序】找到医学文献王-网页文献助手,点击【移除】,此时会自动打开插件使用说明页,点击顶部的【下载插件】,按照插件安装步骤重新安装即可。

2. 是否支持其他浏览器比如Safari、火狐、360等?

答:目前经过我们测试,只支持最新Chrome浏览器或最新Edge浏览器(请点击下方链接下载最新浏览器)。

为保障信息的安全和展现,建议升级浏览器

3. 翻译点击后无反应?

答:可能是翻译接口异常或点击频次过高,建议刷新页面后等待几分钟后再次尝试翻译。

4. 影响因子、分区显示错误如何处理?

答:相关数据如存在误差,请提供相关错误地址或图片发送邮件到service@kingyee.com.cn

5. 为什么PubMed工具条中有的显示IF或分区有的不显示?

答:在网络正常的情况下,会正常显示相关信息,如不显示请检查网络或此期刊没有相关信息。

6. 为什么有的显示PDF,有的显示sci-hub?

答:显示PDF的是文献王web端可以正常显示免费全文并预览的,可以点击后直接打开文献王web端。显示sci-hub可能是PubMed不提供免费全文,需要跳转到sci-hub预览,且是否可以都显示取决于sci-hub是否收录。